Texas Instruments Plateforme de carte porteuse MMWAVEICBOOST
La plateforme de carte porteuse MMWAVEICBOOST de Texas Instruments permet l'évaluation rapide de capteur à ondes millimétriques (mmWave) en fournissant une interface modulaire aux divers kits de capteurs et d'antennes. Cette carte porteuse permet le débogage, l'émulation et l'interface directe avec les outils à ondes millimétriques (mmWave) grâce à la connectivité USB. La capture de données brutes du convertisseur analogique-numérique (CAN) peut être activée en associant un adaptateur DCA1000EVM de capture de données en temps réel (vendu séparément). Le MMWAVEICBOOST de Texas Instruments comprend une interface de kit de développement LaunchPad™pour une connectivité étendue, telle que l'alimentation via Ethernet (PoE), Wi-Fi ®, sub-GHz et plus encore.Caractéristiques
- Connectivité modulaire au module enfichable d'antenne à ondes millimétriques (mmWave)
- Interface de module enfichable BoosterPack™
- Débogage et émulation grâce au XDS110 intégré
- Interface DCA1000EVM pour la capture brute de données CAN
- Compatible avec les outils de mmWave studio (MMWAVE-STUDIO), y compris mmWave demo visualizer (MMWAVE-DEMO-VISUALIZER)
Contenu du kit
- Carte porteuse MMWAVEICBOOST
- Carte de garantie (feuille de non-responsabilité)
- Écarteurs
- Vis et écrous
- Câble USB de 91 cm
- Guide de démarrage rapide
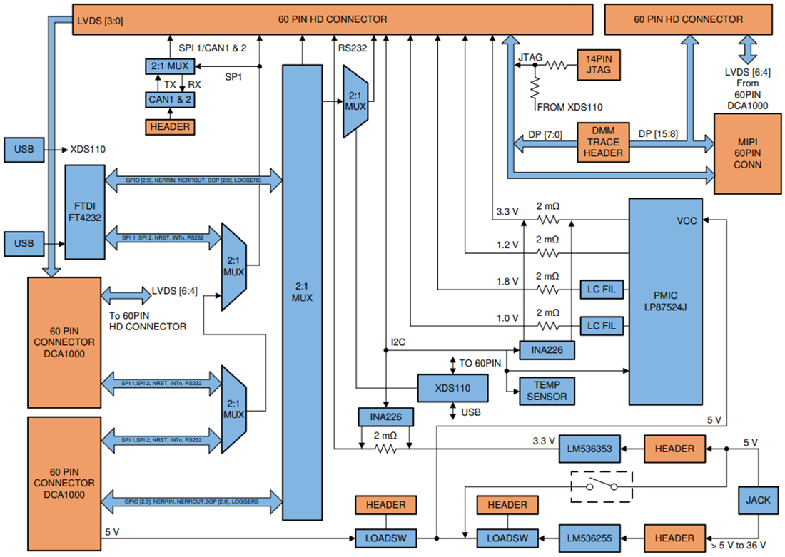
Schéma fonctionnel
Publié le: 2020-08-17
| Mis à jour le: 2024-08-12
