Texas Instruments Module d'évaluation DLPLCR99EVM
Le module d'évaluation DLPLCR99EVM de Texas Instruments comprend le DMD de type A 4K 0,99" avec 4096 x 2176 micromiroirs et un pas de 5,4 µm. Le DMD DLP991U génère environ 8,9 millions de pixels pour une haute résolution avec une large zone d'exposition. Le module d'évaluation DLPLCR99EVM de TI, associé au DMD DLP991U, permet aux utilisateurs d'obtenir des taux de trame rapides à différentes profondeurs de bits et durées d'exposition, comme l'exigent les applications industrielles.Caractéristiques
- Le DMD DLP991UFLV comporte 4096 x 2176 miroirs avec un pas de 5,4 µm.
- Prise en charge de la bande de 400 nm à 700 nm avec des taux de modélisation de 1 bit jusqu'à 12 390 Hz
- La carte DMD comporte des trous de fixation pour un montage aisé
Applications
- Applications de la lithographie
- Imagerie directe
- Affichage à écran plat
- Fabrication de circuits imprimés
- Imagerie et affichage haut débit
- Imagerie 3D
- Réalité augmentée et superposition d'informations
- Industrie
- Impression 3D
- Scanners 3D pour la vision industrielle
- Contrôle qualité
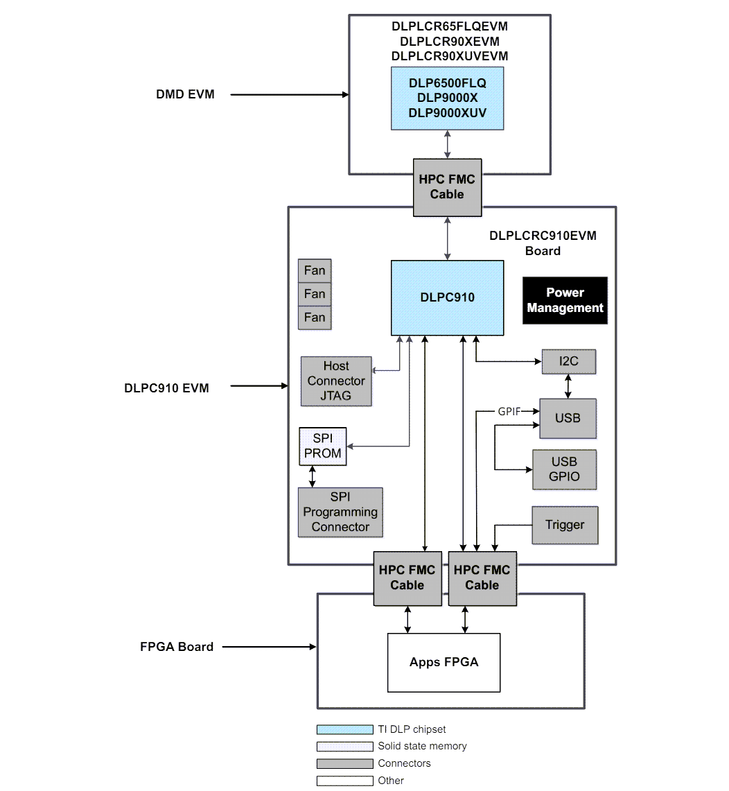
Topologie
Composants matériels
Schéma fonctionnel
Publié le: 2024-04-19
| Mis à jour le: 2024-05-13
