Renesas Electronics Kit PMIC SMARC RZ/V2L
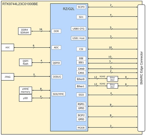
Le kit PMIC SMARC RZ/V2L de Renesas Electronics est constitué d’une carte module SMARC v2.1 et d’une configuration de carte porteuse. Le kit démontre les microprocesseurs IA d’entrée de gamme de haute précision RZ/V2L, qui sont des microprocesseurs à usage général équipés d’un accélérateur dédié à l’IA (DRP-AI) Renesas pour la vision, d’un CPU Arm® Cortex®-A55 à double cœur 1,2 GHz, de graphiques 3D et d’un moteur de codec vidéo.Le kit PMIC SMARC RZ/V2L est conforme au SMARC v2.1 et est monté avec les mémoires externes suivantes.
- SDRAM DDR4 : 2 Go x 1 pc
- Mémoire flash QSPI : 512 Mo x 1 pc
- Mémoire eMMC : 64 Go x 1 pc
Caractéristiques
- Carte porteuse (dimensions 160 mm x 100 mm)
- Gigabit Ethernet x2
- USB 2.0 x 2 canaux (OTG x 1 canal, hôte x 1 canal)
- Connecteur de caméra MIPI-CSI (peut se connecter à la caméra Google Coral)
- Connecteur (de sortie) micro HDMI
- CAN-FD x2
- Stockage externe micro SD x1
- Entrée de ligne audio x1
- Sortie de ligne audio x1
- PMOD x2
- USB Type C™ pour entrée d’alimentation
- Carte module (dimensions 82 mm x 50 mm)
- processeur RZ/V2L
- Mémoire principale DDR4 2 Go (2 Go x1)
- MÉMOIRE FLASH NOR QSPI 64 MO
- Mémoire eMMC 64 GB
- Stockage externe micro SD x1
- Interface convertisseur A/N x6
- Connecteur JTAG
- PMIC (RAA215300) pour RZ/V2L
Contenu du kit
- Carte module
- Carte porteuse
Ressources Edge Impulse
Présentation générale
Principaux composants
Schéma fonctionnel
Publié le: 2022-02-21
| Mis à jour le: 2024-03-29
