onsemi SECO-RANGEFINDER-GEVK LiDAR SiPM temps de vol direct
Le LiDAR temps de vol Direct (dToF) SECO-TÉLÉMÈTRE-GEVK SiPM Onsemi est un kit de développement télémétrique à points uniques d'optimisation des coûts dans des applications de secteurs de l'industrie et du commerce. Ce kit est basé sur le NIR SiPM d'onsemi (série RB) et intègre tous les sous-systèmes essentiels aux applications Ces sous-systèmes comportent des circuits laser et de référence (en émission Tx), des circuits de réception (Rx), des systèmes degestion d'alimentation et la communication principale entre matrice FPGA et l'émetteur-récepteur UART. Le kit SECO-TÉLÉMÈTRE-GEVK onsemi est certifié par la FDA et présente une interface utilisateur graphique (GUI) multifonctionnelle. Cela permet d'obtenir une évaluation complète en matière de performances télémétriques et de réglage de variables de systèmes. Les variables comportent le nombre d'impulsions de mémoire tampon ou la tension de polarisation du photomultiplicateur SiPM-RB. Les applications typiques comportent la navigation d'intérieur et la télémétrie (jusqu'à 23 m), la détection de collisions et la cartographie tridimensionnelle.Caractéristiques
- Opération à ToF direct pour applications à points uniques
- Laser et optique
- Détecteur à photomultiplicateur au silicium (SiPM)
- Lentilles plano-convexes BK7 à revêtements de 650 à 1 050 nm d'émetteurs à diodes laser de 905 nm
- Filtre optique passe-bande de 905±5 nm (30±5 nm FWHM largeur à mi-hauteur) de réception (RX)
- Télémétrie de 0,11 à 23 m
- Conversion de temps au numérique (TDC)
- Basé sur matrice FPGA (ice3)
- Largeur de binaire ~ 85 ps
- Étalonnage automatique du TDC
- Alimentation électrique
- Options en matière d'alimentation électrique
- USB 5 V
- Connecteur PMOD 3,3 V
- Options en matière d'alimentation électrique
- Optimisation du rapport qualité-prix
- Certification de la FDA
- Prêt à l'emploi avec interface utilisateur graphique (GUI) conviviale et avec des variables réglables de système
- Logiciel
- Paramètres réglables par logiciel pour diverses applications industrielles et IoT.
- TDC basé sur FPGA, lecture, interface de communication et contrôle de deux alimentations de polarisation régulées.
Applications
- Navigation intérieure et télémétrie (jusqu'à 23 m)
- Détection de collision
- Cartographie 3D
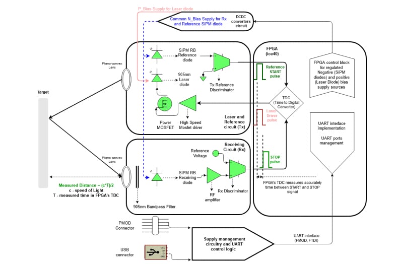
Schéma fonctionnel
Principe de fonctionnement
Ressources supplémentaires
Vidéos
Publié le: 2021-02-03
| Mis à jour le: 2024-05-30
