NXP Semiconductors PHY TJA110x pour Ethernet automobile
Les PHY TJA110x de NXP Semiconductors pour Ethernet automobile sont des PHY à double port conformes à la norme 100BASE-T1. Ces PHY fournissent une capacité de transmission/réception de 100 Mbit/s sur seulement deux fils du câble à paire torsadée non blindé et prennent en charge une longueur de câble pouvant atteindre 15 m. Les PHY TJA110x sont conçus pour offrir une robustesse automobile, une consommation d'énergie minimale et des coûts système réduits.Caractéristiques
- Général
- PHY 100BASE-T1
- Interfaces conformes MII et RMII vers le bus
- Boîtier HVQFN
- Optimisé pour les cas d'utilisation automobile
- Émetteur optimisé pour le couplage capacitif vers un câble à paire torsadée non blindé
- Égaliseur de réception adaptatif optimisé pour une longueur de câble automobile jusqu'à 15 m minimum
- Mise en forme d'impulsion PAM-3 intégrée et améliorée pour de faibles émissions RF
- Puissance du pilote de sortie optimisée CEM pour MII et RMII
- Les broches MDI protègent contre les transitoires dans l'environnement automobile
- Les broches MDI n'ont pas besoin d'un filtrage externe ou d'une protection ESD
- Plage de température de classe automobile de -40 °C à +125 °C
- Homologué AEC-Q100, qualité automobile
- Mode basse consommation
- Broche d'entrée dédiée pour l'activation/désactivation du PHY afin de minimiser la consommation d'énergie
- Sortie d'inhibition pour le contrôle du régulateur de tension
- Concepts de réveil et de veille conformes OPEN Alliance
- Diagnostic
- Surveillance en temps réel de la stabilité des liaisons et de la qualité des données transmises
- Diagnostic des erreurs de câble (court-circuits et ouvertures)
- Détection de sous-tension d'alimentation sans écart avec comportement « fail-silent » (silence sur défaillance).
- Modes de bouclage interne, externe et à distance pour le diagnostic
- Divers
- Mode MII inverse interne pour le fonctionnement du répéteur
- Régulateurs sur puce pour fournir une alimentation simple de 3,3 V
Applications
- Systèmes d'aide à la conduite automobile (ADAS)
- Passerelles
- Liaisons de caméra IP
- Réseaux dorsaux
Ressources supplémentaires
Vidéos
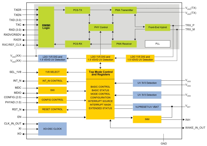
Schéma fonctionnel des PHY TJA1101
Schéma fonctionnel des PHY TJA1102
View Results ( 4 ) Page
| Numéro de pièce | Fiche technique | Description | Nombre d'émetteurs-récepteurs | Débit de données | Tension d'alimentation de fonctionnement | Série |
|---|---|---|---|---|---|---|
| TJA1101AHN/0Z | ![]() |
CI Ethernet 2nd generation Ether net PHY Transceiver | 1 Transceiver | 100 Mb/s | TJA1101 | |
| TJA1102AHN/S/0Z | ![]() |
CI Ethernet PHY ETHERNET | 2 Transceiver | 100 Mb/s | 1.8 V, 3.3 V | TJA1102A |
| TJA1101BHN/0Z | ![]() |
CI Ethernet PHY ETHERNET | 1 Transceiver | 100 Mb/s | TJA1101B | |
| TJA1102AHN/0Z | ![]() |
CI Ethernet PHY ETHERNET | 2 Transceiver | 100 Mb/s | 1.8 V, 3.3 V | TJA1102A |
Publié le: 2018-12-06
| Mis à jour le: 2025-12-05

