Microchip Technology Carte Curiosity WBZ451HPE
La Carte Curiosity WBZ451HPE de Microchip Technology est conçue pour prototyper le module RF BLUETOOTH® Low Energy et Zigbee®. Le WBZ451HPE de Microchip Technology est équipé d'un débogueur PICkit™ Onboard 4 (PKOB4) intégré et simplifie la programmation et le débogage avec juste un câble USB de type C™. La carte comporte un connecteur mikroBUS™ Click™ d'intégration fluide à des cartes adaptatrices MikroElektronika mikroBUS Click, ce qui permet une extension de fonctionnalité. De plus, elle comprend deux connecteurs Xplained PRO (XPRO), en offrant une connectivité avec diverses cartes XPRO et un accès aux GPIO, ce qui en fait un outil idéal pour un développement efficace et modulaire.Caractéristiques
- Module WBZ451HPE Bluetooth basse énergie et RF 802.15.4
- Alimenté par USB ou par piles au Li-Po
- Programmateur intégré/circuit de débogage utilisant PKoB4 sur la base du microcontrôleur (MCU) Microchip SAME70
- Chargeur de batteries/piles au Li/LiPo MCP73871 de Microchip avec gestion de chemins d'alimentation
- Convertisseur série USB-UART à commande matérielle de flux, basé sur le MCP2200 de Microchip
- Prise mikroBUS d'extension de fonctionnalité, utilisant des cartes adaptatrices MikroElektronika Click
- La LED RVB est commandée par modulation de largeur d'impulsion (MLI)
- Un commutateur de réinitialisation
- Un commutateur configurable par l'utilisateur
- Une LED utilisateur
- Oscillateur de 32,768 kHz
- SST26VF064B de Microchip, mémoire flash QSPI (interface périphérique série quadruple externe) de 64 Mbits
- MCP9700A de Microchip, capteur de température de tension analogique à faible puissance
- Embase de Serial Wire Debug (SWD) à 10 broches Arm® pour programmateur/débogueur externe
- Deux connecteurs XPRO
Applications
- Éclairage sans fil
- Automatisation industrielle
- Automatisation domestique
- IoT (Internet des objets)
- BLUETOOTH Low Energy ou Zigbee et applications brevetées
- Fil d'exécution
Présentation générale
Vue de dessous
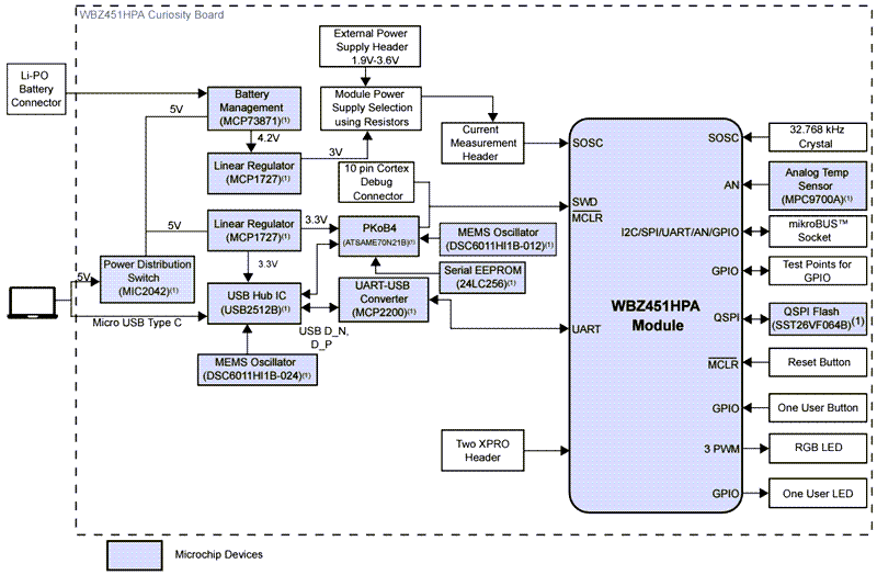
Schéma fonctionnel
Publié le: 2024-12-20
| Mis à jour le: 2025-05-01
