Microchip Technology Kit d'évaluation CEC173x (EV42J24A)
Le kit d'évaluation CEC173x (EV42J24A) de Microchip Technology est un kit d'évaluation et de développement pour la famille de contrôleurs de racine de confiance de plateforme Trust Shield CEC173x. En plus d'un outil TPDS (Trust Platform Design Suite), la carte aide à réaliser un prototypage rapide et le développement d'applications spécifiques au client. Le kit EV42J24A de Microchip dispose d'un socket à 84 broches, offrant la flexibilité de évaluer les dispositifs CEC1736 ou CEC1734 dans des boîtiers à 84 broches. La carte dispose également d'un contrôleur intégré MEC1723 émulé en tant que processeur hôte, de mémoires Flash SPI et de connecteurs pour s'interfacer avec des processeurs d'application externes.Le kit est fourni avec trois échantillons des contrôleurs de racine de confiance de plateforme Trust Shield CEC1736-TFLX, CEC1736-TCSM, CEC1734-TFLX et CEC1734-TCSM. À l'aide des outils de configuration TPDS, ces composants peuvent être configurés et provisionnés pour évaluer et tester les fonctionnalités de sécurité recommandées par le NIST et l'OCP (démarrage sécurisé, mise à jour sécurisée, récupération de crise, attestation, surveillance SPI, transfert de propriété) pour la mise en œuvre d'EROT (racine de confiance externe) dans les centres de données, les télécommunications et les plates-formes et applications de l'Internet des objets (IoT) industriel.
Caractéristiques
- Socket pour CEC173x 84 broches
- Quatre prises pour SPI Flashs pour une exploitation normal
- Une mémoire flash SPI 16 broches 256 Mbit pour démonstration de cas de défaillance
- Un port USB-UART/I2C pour CEC1736
- Un port USB-UART pour MEC1723
- Embase de l'hôte BMC
- Embase de l'hôte UCT / CPU
- Débogage et programmation
- Une embase PICKIT4 1x8 pour CEC173x
- Une embase PICKIT4 1x8 pour MEC1723
- Connecteurs GPIO/I2C pour le développement de personnalisation en option
- Alimente la carte avec des câbles Micro-USB ou un adaptateur de puissance +5 V (non inclus)
Applications
- Centres de données
- Telecom/5G
- Informatique embarquée
- Réseaux/IoT
- Industrie
Contenu du kit
- Carte de développement EV42J24A - CEC1736 à 84 broches
- Trois échantillons de chacun des dispositifs suivants
- Dispositifs prototypaux TrustFLEX CEC1736 (CEC1736-SO-I/2ZW-TFLX-PROTO)
- Dispositifs prototypaux TrustCUSTOM CEC1736 (CEC1736-SO-I/2ZW-TCSM-PROTO)
- Dispositifs prototypaux TrustFLEX CEC1734 (CEC1734-SO-I/2ZW-TFLX-PROTO)
- Dispositifs prototypaux TrustCUSTOM CEC1734 (CEC1734-SO-I/2ZW-TCSM-PROTO)
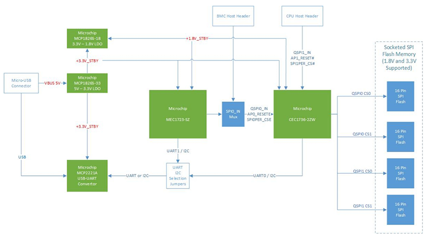
Schéma fonctionnel
Publié le: 2024-12-13
| Mis à jour le: 2025-02-20
