EDATEC ED-HMI3630 10.1" Industrial HMI Panel PCs
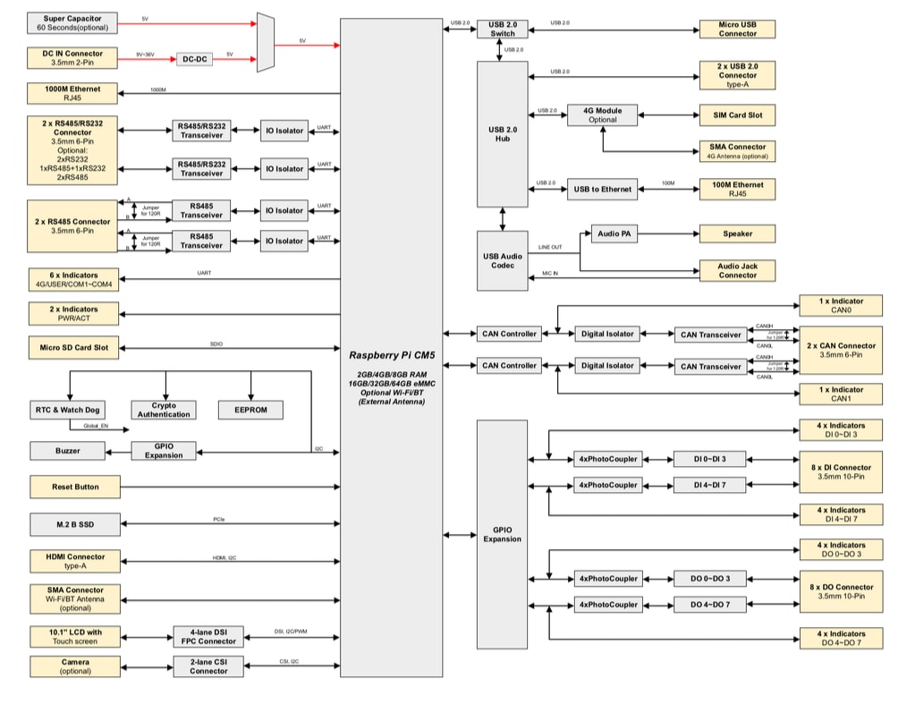
EDATEC ED-HMI3630 10.1" Industrial Human-Machine Interface (HMI) Panel PCs are industrial HMI tablets based on the Raspberry Pi CM5 Module. These panel PCs offer options for 2GB, 4GB, and 8GB RAM or 16GB, 32GB, and 64GB eMMC storage. EDATEC ED-HMI3630 provides common interfaces, such as HDMI, USB, Ethernet, RS232, RS485, DI, DO, and CAN. These HMI panel PCs support network access through Wi-Fi®, Ethernet, and 4G. An integrated optional supercapacitor backup power supply, real-time clock, (RTC), Watch Dog, EEPROM, and encryption chip enhance the ease of use and reliability of the ED-HMI3630. The series is ideal for industrial control and the Internet of Things (IoT).Features
- 10.1" industrial HMI based on Raspberry Pi CM5
- 10.1" TFT, 1280px x 800px resolution, multi-point capacitive touchscreen
- Broadcom BCM2712 quad-core Arm® Cortex®-A76 (Arm v8) 64-bit SoC at 2GHz
- Up to 16GB LPDDR4 RAM and 64GB eMMC storage
- Supports micro-SD card and M.2 NVMe SSD storage expansion
- Dual LANs, 1x Gigabit Ethernet, and 1x 100M Ethernet
- 4x isolated RS232/485 with electrostatic and surge protection
- 2x isolated CANs with LED indicator support CAN 2.0B standard
- 8x isolated DI with LED indicator supports AC input
- 8x isolated DO with LED indicator supports overcurrent protection
- 2.4GHz and 5GHz dual-band Wi-Fi, BLUETOOTH®, and 4G LTE
- 9VDC to 36VDC wide output voltage range with reverse polarity protection, overvoltage protection, and overcurrent protection
- Integrated supercapacitor (optional backup power supply), RTC, Watch Dog, EEPROM, and crypto authentication
- Embedded installation, compatible with VESA standard bracket installation
Applications
- Industrial automation
- Industrial control
- IoT
- Data monitoring
- Machine control
Additional Resources
Dimensions
HMI3630-116C System Diagram
HMI3630-101C System Diagram
Publié le: 2025-03-07
| Mis à jour le: 2025-03-13
