EDATEC ED-HMI3120 Industrial HMI Panel PCs
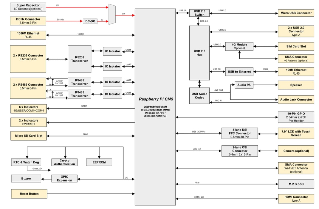
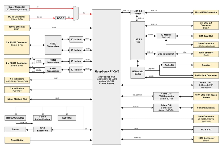
EDATEC ED-HMI3120 7" and 10.1" Industrial Human-Machine Interface (HMI) Panel PCs are based on the Raspberry Pi CM5 Module. These industrial PCs feature a high-resolution touchscreen and robust computing capabilities for reliable industrial use. These EDATEC industrial HMI panel PCs offer up to 16GB LPDDR4 RAM and 64GB eMMC storage for use in industrial automation and control. The ED-HMI3120 is powered by the Broadcom BCM2712 processor, a quad-core Cortex®-A76 (Arm® v8) 64-bit system-on-chip (SoC) that operates at 2.4GHz. This high-performance processor ensures the devices can handle complex tasks and data-intensive applications with ease.Features
- Screen types
- 7.0" TFT, 1024px x 600px resolution, multi-point capacitive touchscreen (HMI3120-070C)
- 10.1" TFT, 1280px x 800px resolution, multi-point capacitive touchscreen (HMI3120-101C)
- Broadcom BCM2712 quad-core Arm Cortex-A76 (Arm v8) 64-bit SoC at 2GHz
- Up to 16GB LPDDR4 RAM and 64GB eMMC storage
- Supports micro-SD card and M.2 NVMe SSD storage expansion
- Dual LANs, 1x Gigabit Ethernet, and 1x 100M Ethernet
- 4x isolated RS232/485 with electrostatic and surge protection
- 2.4GHz and 5GHz dual-band Wi-Fi®, BLUETOOTH®, and 4G LTE
- Wide 9VDC to 36VDC input voltage range with reverse polarity protection, overvoltage protection, and overcurrent protection
- Integrated supercapacitor (optional backup power supply), real-time clock (RTC), Watch Dog, EEPROM, and crypto authentication
- Embedded installation, compatible with VESA standard bracket installation
Applications
- Industrial automation and control
- Real-time data processing
- Internet of Things (IoT)
- Remote monitoring
Datasheets
HMI3120-070C System Diagram
HMI3120-101C System Diagram
Publié le: 2025-03-07
| Mis à jour le: 2025-03-13
