Analog Devices Inc. CODEC audio MAX98050
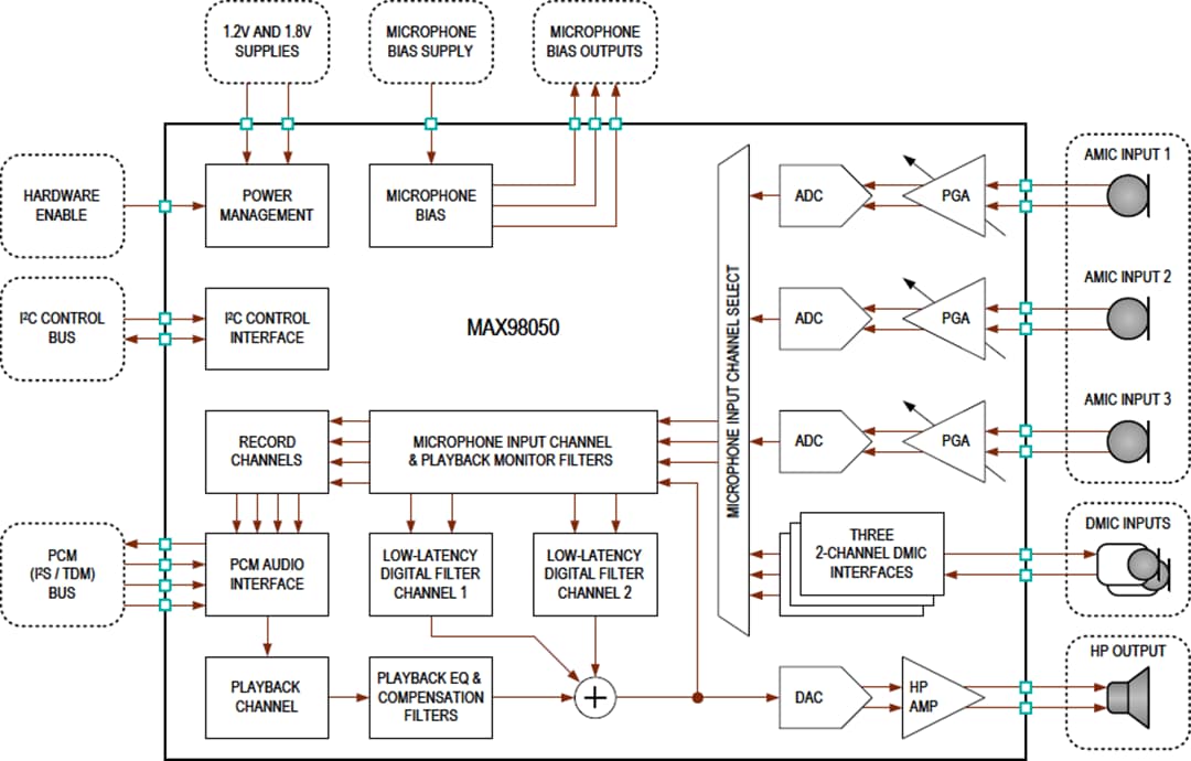
Le CODEC audio MAX98050 d'Analog Devices est un dispositif haute performance et faible puissance doté de filtres numériques intégrés à faible latence pour les hearables, les casques et les écouteurs sans fil. Le MAX98050 est doté d’un canal de lecture mono avec un égaliseur biquad à 5 bandes et un amplificateur de casque hybride classe AB/classe D à haut rendement et entièrement différentiel. L’amplificateur du casque de lecture est optimisé pour des niveaux de bruit de sortie extrêmement faibles et une consommation électrique de repos minimisée, tout en maximisant l'efficacité de la puissance de sortie.Le MAX98050 est doté trois canaux d’entrée de microphone capables de prendre en charge les cas d’utilisation suivants : voix, ambiance et enregistrement anti-bruit. Chaque canal peut enregistrer individuellement à partir d’un microphone analogique ou numérique externe, puis acheminer les données audio à la fois vers les canaux d’enregistrement et les canaux de filtrage numérique interne à faible latence. Un quatrième canal d’enregistrement vers l’interface audio numérique est fourni pour permettre à l’hôte de surveiller les données numériques de sortie du canal de lecture.
Deux canaux de filtre numérique à faible latence sont fournis pour prendre en charge une variété de cas d’utilisation. Ceux-ci comprennent des applications d’annulation du bruit (profils de filtres à réaction anticipative, à rétroaction et hybrides), des applications d’amélioration et de transparence de la voix et de l'environnement, et des applications d'effet local. Chaque canal fournit un filtre biquad numérique à 12 bandes, un étage DRC ou limiteur, un bloc de contrôle du volume numérique et un filtre à ultrasons. De plus, un troisième canal de filtre numérique interne est fourni dans le canal de lecture et structuré pour les filtres de compensation de lecture et/ou les filtres de compensation de rétroaction générale. Ce canal est doté d’un filtre biquad à 10 bandes et d’un bloc de contrôle de volume numérique. Pour prendre en charge les transitions dynamiques ou adaptatives des filtres et des cas d’utilisation, les filtres biquad et les commandes de volume fournissent des profils mémorisés qui peuvent être mis à jour/modifiés sans interruption de la lecture audio.
L’interface audio numérique flexible prend en charge les formats de données audio PCM courants tels que I2S, la justification à gauche et la synchronisation TDM avec des longueurs de canal et de mots de données de 16 bits, 24 bits ou 32 bits. L’interface PCM prend en charge des taux d’échantillonnage de lecture de 8 kHz à 192 kHz et enregistre des taux d’échantillonnage de 8 kHz à 48 kHz. Le dispositif nécessite des horloges externes de bit et de trame, mais élimine le besoin d’une horloge maître externe à haute vitesse.
Le CODEC audio MAX98050 d'Analog Devices est disponible dans un petit boîtier WLP32 de 6,7 mm2, avec une faible hauteur de 0,5 mm, ce qui le rend idéal pour les facteurs de forme étroits. Le dispositif fonctionne sur une plage de température étendue de -40 °C à +85 °C.
Caractéristiques
- Canaux à filtre numérique à faible latence
- Options de fréquence d’échantillonnage de 96, 192 et 384 kHz
- Applications de prise en charge des canaux, notamment les fonctions Feed-Forward (FF) et Feedback (FB), l’annulation active du bruit (ANC), l’amélioration et la transparence de l’ambiance / de la voix et la compensation de la lecture.
- Filtres permettant des transitions et des mises à jour dynamiques et fluides sans interruption de la lecture
- Canal de lecture du casque mono
- Amplificateur hybride de classe AB/D à haut rendement
- Plage dynamique de lecture de 114 dB
- WPQ 2,55 mW (fS = 48 kHz, sans grille de bruit)
- PQ 1,9 mW (fS = 48 kHz, avec grille de bruit)
- Trois canaux d’enregistrement de microphone
- Entrées microphone analogiques ou numériques
- Plage dynamique de 107,0 dB (AMIC asymétrique)
- Plage dynamique de 113,0 dB (AMICdifférentiel)
- PQ 5,3 mW (fS = 16 kHz, 2 enregistrements AMIC)
- PQ 2,1 mW (fS = 16 kHz, 2 enregistrements DMIC)
- Lecture avec profil de filtre ANC (fS = 192 kHz)
- PQ 9,85 mW (profil AMIC FF+FB)
- PQ 6,7 mW (profil AMIC FF uniquement)
- PQ 7,0 mW (profil DMIC FF+FB)
- Puissance de lecture à pleine échelle à 1 % THD+N :
- 31,0 mW en 32 Ω (mode pleine échelle 1 VRMS)
- 15,0 mW en 32 Ω (mode d’oscillation réduit)
- 61,0 mW en 16 Ω (mode pleine échelle 1 VRMS)
- Interface audio numérique I2S/TDM flexible
- Prise en charge des données audio de 16, 24 et 32 bits
- Taux d'échantillonnage de lecture de 8 à 192 kHz
- Aucune horloge maître haute vitesse requise
- Plateforme d’évaluation CODEC Audio disponible, comprend la conception de casque de référence d'ADI
- Boîtier WLP36 de 6,7 mm x0.5mm 6,7 mm avec un pas de 4,0 mm
Applications
- Écouteurs et hearables sans fil
- Casques et écouteurs stéréo BLUETOOTH®
- Écouteurs BLUETOOTH mono
- Dispositifs PSAP et dispositifs d’assistance auditive
- Casques RV/RA et dispositifs portés sur la tête
Vidéos
Schéma fonctionnel
Profil du boîtier
