Solutions de commande de moteur Analog Devices
Plus d'informations sur Analog Devices

Solutions de commande de moteur Analog Devices

Analog Devices (ADI) propose des composants et l'intégration complète de la chaîne signal permettant de concevoir rapidement des systèmes à base moteur. Les solutions de commande de moteur ADI aident les concepteurs industriels qui tentent d'atteindre une consommation énergique vraiment moindre et un haut rendement. ADI se distingue dans le domaine de la détection et rétroaction, l'isolation, la gestion d'alimentation, les interfaces, le traitement intégré et les communications.

ADI propose un portefeuille complet de produits comprenant des convertisseurs de données, amplificateurs, processeurs intégrés, isolateurs numériques iCoupler® et des dispositifs de gestion de l'alimentation pour les solutions de commande de moteur. Les produits ADI offrent les meilleures performances et qualité de leur catégorie, tout en permettant un coût plus faible du système global. Le large assortiment de technologies, notamment une isolation, des processeurs, convertisseurs et interfaces frontales de signaux mixtes de classe mondiale, procure aux concepteurs industriels des technologies innovantes pour couvrir les besoins actuels et futurs de tout système de commande de moteur.

Relever les défis des systèmes de commande de moteur
ADI répond aux défis posés par les systèmes de commande de moteur en proposant les avantages suivants.

  • Des produits et solutions qui comprennent une détection du courant et de la tension à haute précision pour prendre en charge la commande du couple de force et la vitesse. 
  • Les produits isolateurs numériques iCoupler ADI atteignent une isolation de sécurité haute tension la meilleure de leur catégorie.
  • Introduit des algorithmes flexibles et de rendement plus élevé pour les moteurs IM et PMSM.
  • Les processeurs ADI procurent une commande sans capteur et de vecteur fiable.
  • Les réseaux de commande industrielle en temps réel et à haute performance d'ADI permettent une meilleure synchronisation entre plusieurs moteurs.

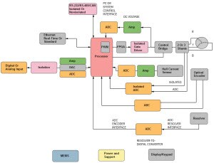
Schémas fonctionnels des communications sur la chaîne de signal ADI


 Sélectionnez une image pour afficher le schéma fonctionnel et les produits associés

Commande de moteur à application spécifique

Commande de moteur à application spécifique ADI

Moteurs

Moteurs ADI

Servocommande et robots

Servocommande et robots ADI

Alimentations électriques

Alimentations électriques ADI

Onduleurs (ASI)

Onduleurs ADI

 



  • Analog Devices Inc.
Publié le: 2019-09-06 | Mis à jour le: 2024-03-14