Advantech Modules SOM-A350 COM-HPC® taille A
Les module de taille A COM-HPC® SOM-A350 d'Advantech sont alimentés par des processeurs Intel® Core™ Ultra qui combinent une UCT, une GFX et une NPU pour atteindre une performance de 32 TOPS d'intelligence artificielle (IA). Le SOM-A350 d’Advantech prend en charge tous les slots PCIe avec une vitesse d’au moins Gen4, USB4 et 2,5 LAN. Le SOM-A350 offre également des ports PCIe Gen5 et double LAN. Les modules prennent en charge le système avancé Quadra Flow Cooling System (QFCS), qui offre des fonctionnalités silencieuses, fines et légères tout en permettant au système de fonctionner à 100 % sous 45 W à une température de +60 °C. La caractéristique de sécurité du Dual BIOS réduit les temps d'arrêt du système en cas de problème de BIOS.Caractéristiques
- Module COM-HPC Client de taille A
- Processeurs Intel Core Ultra jusqu'à 16C/22T
- Graphiques Intel Xe LPG
- Jusqu'à 128EU, quatre afficheurs 4 K indépendants
- Double canal DDR5 5600MT/s jusqu'à 96 Go SODIMM
- Plusieurs extensions E/S - 2.5GbE, PCIe Gen5, USB4, USB3.2 Gen2 et SATA3.0
- Prend en charge le Dual BIOS pour une configuration du BIOS à l'épreuve des pannes et flexible
- Prend en charge iManager, les API logicielles intégrées et Wise-DeviceOn
Applications
- Imagerie médicale
- Équipement de test
- IA périphérique
Caractéristiques techniques
- Fréquence de base 1,4 GHz/0,9GHz
- Fréquence turbo maximale 4,8 GHz/3,8 GHz
- Jusqu'à 16C cœurs
- LLC 24 Mo
- Puissance thermique de conception (TDP) de 45 W
- TDP de l'UCT / CPU de 20 W à 45 W
- Technologie DDR5
- Vitesse maximale de 5600 MT/s
- Capacité maximale de 96 Go
- Plage de température de fonctionnement de 0 °C à +60 °C
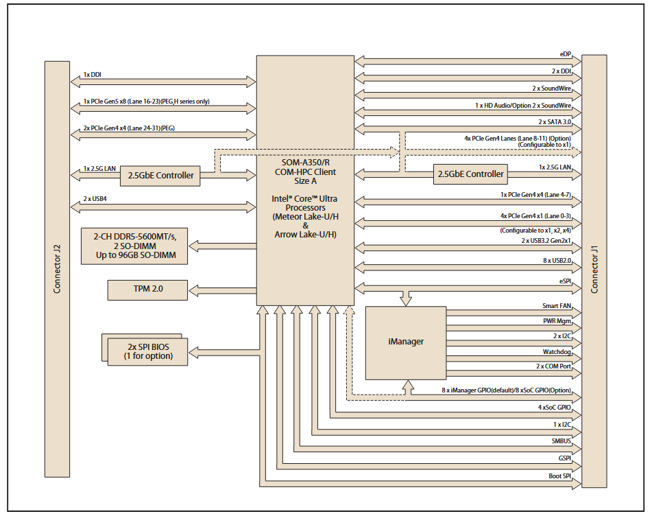
Schéma fonctionnel
Publié le: 2025-09-04
| Mis à jour le: 2025-10-02
